Biztalk Server 2010 et Microsoft Dynamics CRM 2011
Une des fonctionnalités intéressantes sur ce produit est qu’il propose une interopérabilité avec la plateforme Biztalk 2010, qui fonctionnant comme un middleware, se chargera de transiter les informations vers des applications tiers de types Line-Of-Business, tels que Microsoft Dynamics CRM ou ERP.
Lire l'article
Commerce Server 2009 R2 – Architecture logique
Prenons le temps de détailler notre architecture logique en commençant par la première couche correspondant à notre couche dite “Présentation” où l’on retrouve essentiellement les briques propres à toutes parties de développement à savoir, Silverlight, ASP.NET (Support du MVC), Winforms, WPF.
Lire l'article
Clustered Shared Volume – CSV v2
Là aussi les choses évoluent notablement ! Les volumes partagés en cluster - CSV pour Clustered Shared Volume, ont été introduits avec Windows Server 2008 R2 Edition Entreprise et Edition Datacenter via les services de basculement en cluster.
Lire l'article
iSCSI Software Target et API de gestion du stockage
Du côté iSCSI, Windows Server 8 Beta dispose aujourd’hui du support de la fonctionnalité iSCSI Target intégrant une prise en charge des cibles iSCSI et des initiateurs iSCSI Windows et non-Windows.
Lire l'article
Windows Data Offload Transfer (ODX) et fichiers VHDX
Hyper-V dans Windows Server 2012 optimise ses opérations d’entrées-sorties avec les technologies de stockage à hautes performances capables de réaliser des copies quasi-instantanées de grands volumes de données.
Lire l'article
Resilient File System – ReFS
La technologie Storage Spaces spécifique à Windows Server 8 introduit pour la 1ère fois depuis bientôt 20 ans – date de sortie de la 1ère version de Windows NT, une évolution profonde de NTFS.
Lire l'article
Storage Pools et Storage Spaces
Afin de simplifier la gestion du stockage, Windows Server 2012 introduit deux nouvelles notions.
Lire l'article
Gestion des carnets d’adresses en mode hors-connexion
Un carnet d'adresses en mode hors connexion (Offline Address Book) est une copie de carnet d'adresses qui a été téléchargée de façon à ce qu'un utilisateur Microsoft Outlook puisse accéder aux informations qu'il contient tout en étant déconnecté du serveur Exchange.
Lire l'article
Gestion des listes d’adresses globales
Dans Exchange 2010, il existe une liste d'adresses globale (Global Address list) par défaut qui est créée lors de l'installation.
Lire l'article
Guide de programmation parallèle et asynchrone
La programmation asynchrone et parallèle connaît un essor important pour différentes raisons : côté client, elle permet de créer des IHM plus réactives que les IHM traditionnelles.
Lire l'article
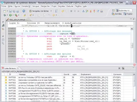
Heading ou spécifications de sortie : Comparer les deux méthodes
En comparant le format d’enregistrement HEADING aux spécifications de sortie décrites par programme équivalentes, vous devriez remarquer plusieurs différences.
Lire l'article
Comment transformer la DSI en centre de service ?
Retour sur les éléments potentiellement déclencheurs au sein des entreprises. En effet, un certain nombre d’événements vont être déterminants et clés pour le passage vers le cloud.
Lire l'article
Fonctionnement des revendications (claims), du SAML et d’AD FS
Le fonctionnement diffère selon la version des claims configurée (1.1 ou 2.0).
Lire l'article
Plusieurs façons de faire du « SSO » dans SharePoint
Nous avons vu rapidement les différentes méthodes d’authentification. Il existe plusieurs façons de faire du SSO inter web-app dans SharePoint en se basant sur ces différentes méthodes d’authentification/d’identification ou de simuler un mécanisme de SSO. Nous allons ici les détailler.
Lire l'article
Méthodes d’authentification
Lors de la création d’une Web-App SharePoint, vous avez sûrement remarqué qu’il existe deux méthodes d’authentification
Lire l'article
Lync, la redondance avec équilibrage
Voyons désormais la redondance avec équilibrage de charge matérielle et la redondance avec équilibrage DNS LB.
Lire l'article
Architecture Edge avec et sans redondance
La première architecture avec uniquement un serveur Edge est bien sûr la plus simple.
Lire l'article
Outil RDP, comment démarrer ?
Commençons par les pré-requis. Côté IBM i il est nécessaire d’être au minimum en V5R4 et les serveurs hôte doivent être démarrés.
Lire l'article
La puissance de l’éditeur LPEX
Nous venons de voir quelques fonctionnalités intéressantes de RDP, mais son plus grand intérêt réside dans la puissance de son éditeur LPEX, successeur de SEU.
Lire l'article
RDP : Pourquoi devez-vous l’adopter ?
La première raison c’est que c’est un environnement de développement basé sur la plateforme Eclipse, plateforme qui est devenue un standard dans le monde du développement open-source et largement déployée dans les écoles et les universités.
Lire l'articleLes plus consultés sur iTPro.fr
- Fuites de données : la France, 2ème pays le plus touché au monde début 2026
- Nomios accélère sur la cybersécurité industrielle avec un SOC renforcé et une Factory OT immersive
- Femmes et métiers de la tech : une attractivité réelle freinée par des stéréotypes persistants
- Reprendre le contrôle de son SI : la clé d’un numérique à la fois souverain et responsable
À la une de la chaîne Tech
- Femmes et métiers de la tech : une attractivité réelle freinée par des stéréotypes persistants
- Moderniser le développement logiciel : de la fragmentation à l’intégration
- Analyse Patch Tuesday Mars 2026
- Une nouvelle ère de la modernisation du mainframe
- Communes, entreprises ? Non, face au RGAA 5, l’IA seule ne rendra pas vos sites accessibles
